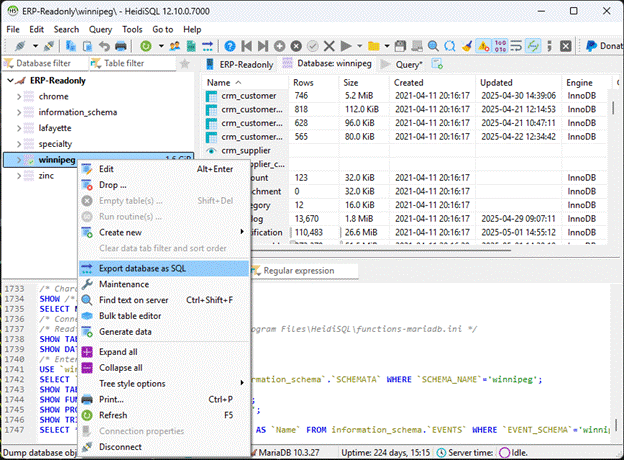
Step 1: Export the current database to SQL file

Step2: Follow the same config for safe migration
Step3: Disconnect from existing session before starting a new session
VERY IMPORTANT
Step 4: Set these before importing. Encoding Strictly utf-8
Step 5: Change these lines from winnipeg database to ind_test_dev exported SQL file before importing
Change from: winnipeg
Change to: ind_test_dev
Step 6: Run the SQL file after the changes mentioned

Step7: Check the database and table to confirm if data loaded

Once complete, continue with setting up the docker and other configs as mentioned in the Local Dev Environment Docker Build Guide.